Использование сложной таблицы в бюджетировании 1С:ERP
Виды бюджетов
Виды бюджетов — это набор форм, используемых в системе бюджетирования компании. На их основе выполняются ключевые процессы: планирование, план-фактный анализ и прогнозирование финансового состояния предприятия.
Каждый вид бюджета определяет структуру будущих форм планирования или отчетности. Он объединяет статьи и показатели в логические группы, а также задает набор аналитик. В качестве аналитик могут выступать: контрагенты, сотрудники, статьи движения денежных средств и другие параметры.
Структура бюджетных форм
В рамках одного вида бюджета могут создаваться формы различной степени сложности — от простых таблиц до многоуровневых конструкций.
Уровень сложности выбирается в зависимости от задач.
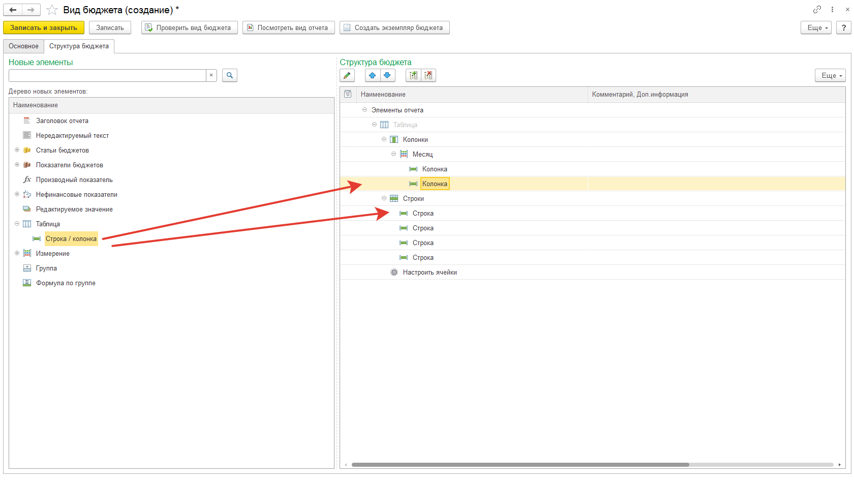
- Простая таблица подходит для ситуаций, когда не требуется сравнение значений между ячейками. Здесь аналитика по колонкам не используется.
- Сложная таблица применяется для более детальных расчетов. Пользователь может использовать формулы и задавать связи между ячейками. Такой вариант особенно удобен для задач, где требуется расчет показателей на основе нескольких параметров, например, определение валовой прибыли из данных о продажах и себестоимости.
Особенность сложной таблицы заключается в том, что в ее структуру можно добавлять аналитики (контрагент, договор, направление деятельности и др.). При этом сами показатели и статьи бюджета, а также нефинансовые метрики напрямую в структуру не включаются — они задаются непосредственно в ячейках таблицы.
Особенности и преимущества сложной таблицы
Использование сложной таблицы в бюджетировании дает компаниям больше гибкости и точности при работе с данными. Она особенно полезна в тех случаях, когда стандартных инструментов простой формы недостаточно.
Ключевые особенности сложной таблицы:
- возможность добавлять аналитики (контрагенты, договоры, направления деятельности и др.);
- использование формул для создания связей между ячейками;
- настройка произвольных расчетов, зависящих от нескольких показателей.
Преимущества применения:
- детализированное планирование и учет факторов, влияющих на финансовый результат;
- автоматизация расчетов и снижение риска ошибок при ручном вводе;
- гибкость в моделировании сценариев развития предприятия;
- возможность адаптировать форму под специфику конкретного бизнеса или проекта.






